When working with the 3D Models in blender, we recommend using the .FBX files, as these include not only the Paint-By-Number slots for each weapon, but they include sticker slots so that you can see how your finish looks with stickers.
Once you've imported the FBX in to Blender, it will look something like this:

Some weapons have more material slots than others. Most have up to four paintable sections, some like the AUG and P90 only have two.
Materials that are used for painting the weapon end in pbn_x
In addition, there is also a base material. This should be set to the default weapon material or your custom skin. The base material slot cannot be used for pattern based finishes.
In the example above, we have four seperate material slots for the M4A4

In the screenshot above, I've coloured each slot.
- Slot 0: Red
- Slot 1: Green
- Slot 2: Blue
- Slot 3: Yellow
Changing the colours of each part of the model can help you visualise the different material slots, which parts you may want to keep as the default material.
There are also 4 white materials, these represent the stickers, which you can hide, this is detailed below.
Hiding Stickers
If you wish to hide the stickers, you can do this easily by modifying the material.
- Select the sticker material (e.g
weapon_m4a4_decal_a) - Set the Alpha value to
0.0 - Expand Settings and set Blend Mode to
Alpha Blend

You will now notice that the stickers have been hidden from the weapon model.

Testing Patterns
When testing for patterns, select the area that you wish to apply the pattern to.
In this example, the M4A4 | Urban DDPAT is being used, this is a Hydrographic pattern which paints one part of the weapon with the pattern and the rest with the colours used in the pattern.
Select the area where you want to apply the pattern to. In this example, I'm using weapon_m4a4_pbn_1. This is highlighted in green below.
- In the material editor, click on Use Nodes
- Click on the Viewport Mode in the top left
- Click on Shader Editor.

Once in the shader editor;
- Right Click
- Click on Add
- Click on Texture
- Click on Image Texture

Repeat the steps above, but for the following node types:
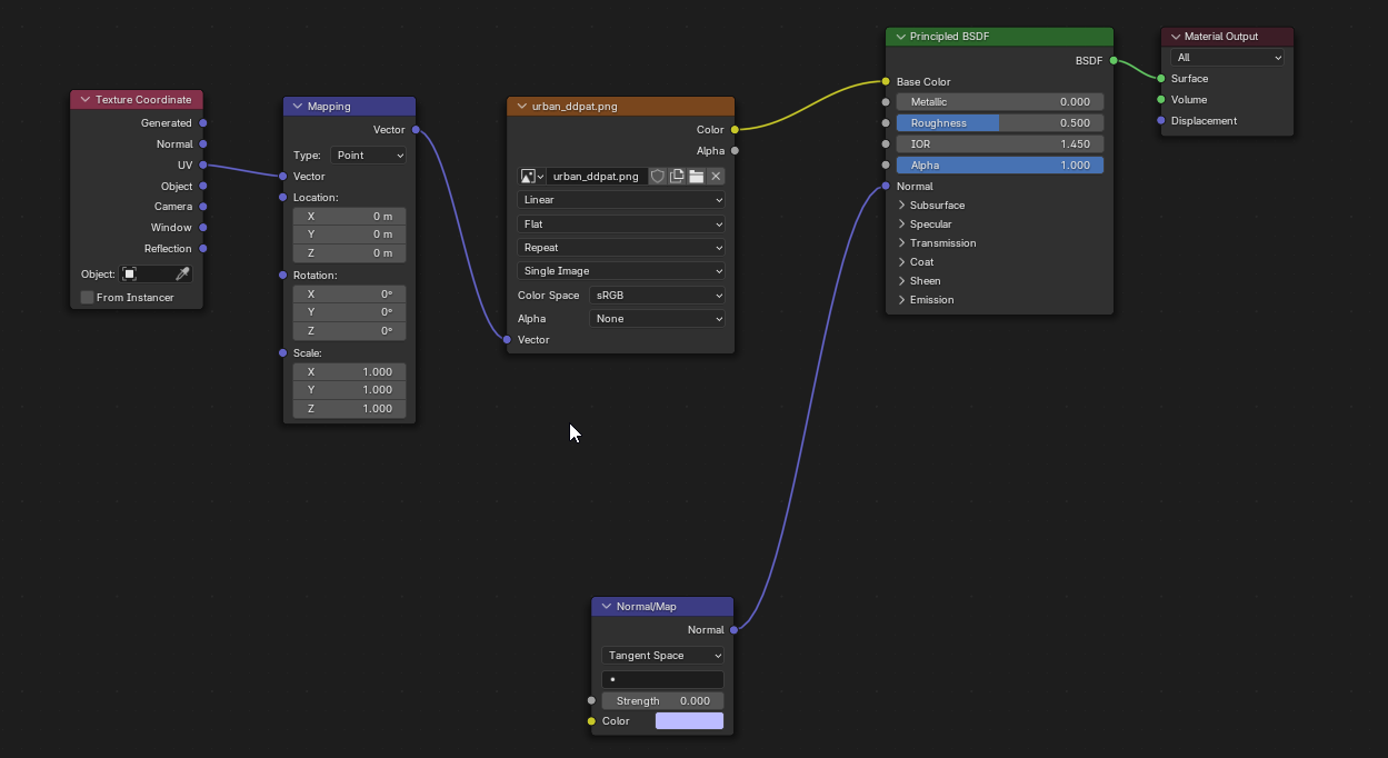
- Input > Texture Coordinate
- Vector > Mapping
Connect the nodes as shown in the example below

Go back to the 3D Viewport by pressing SHIFT + F5 and the weapon will now look something like this:

You can adjust the X, Y, Rotation and scale in the mapping node to change how your pattern scales, rotates and moves.

Testing Custom Paint Kits
Select the material weapon_{weapon}_base to be your custom paint and set the base material and any normal maps.
Go through each of the *_pbn_* materials (e.g weapon_m4a4_pbn_1,2,3 etc)
Re-map each one to use the base texture as shown below:

In the 3D viewport, you should now see your custom material across the whole model.
